How to Customize Your Sales Documents in CommBilling
Customizing your sales documents allows you to create invoices, credit notes, and refunds that reflect your company’s identity and communication standards.
CommBilling provides flexible design options so you can adjust colors, fonts, fields, and branding elements to ensure every document you send is professional and aligned with your brand.
You can customize any sales document directly from the customization settings.
Follow the steps below to update your design according to your preferences.
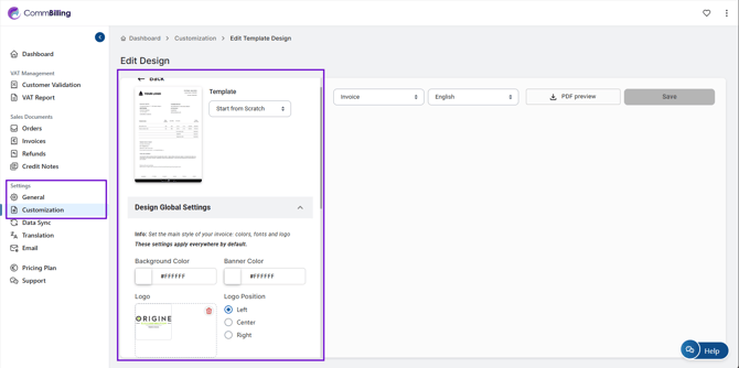
- Step 1: On the left menu in the settings section, locate and select the Customization tab.

- Step 2: Select the Document Type you want to edit such as Invoice or Credit Note.

- Step 3: Move your mouse over the template you want, then click Edit Design.

- Step 4: In the Design Global Settings panel, update the elements you want to customize such as:
- Fonts and text styles.
- Logo placement and upload
- Background, banner, and title colors
- Visibility of specific fields
- Custom notes or terms you want to display

- Step 5: Review the live preview to verify how your changes appear on the document.
- Step 6: Click Save to confirm and apply your customized layout.
By customizing your sales documents in CommBilling, you ensure that every invoice, credit note, or refund reflects your company’s professionalism and branding. This flexibility helps you deliver clear, consistent, and well designed documents that strengthen your communication with clients..